WeADMIN(微运维)是一个免费的云监控平台,功能非常强大。它不仅支持自动化实时监测管理,还能通过云平台和微信远程操作,随时随地管理服务器和网络。界面简洁易用,而且完全免费,适合各种规模和需求的用户。最让我觉得方便的是可以通过微信公众号绑定账号,在手机上也能轻松运维。这种结合了现代技术和服务的理念真的很赞!对于像我这样可能需要兼顾工作的小伙伴来说,这样的工具真的太实用了。特别是它支持Windows和Linux双系统部署,还能满足多样化的运维需求,完全不用担心功能不够用。总之,WeADMIN是一个省心又省钱的好帮手!
WeADMIN(微运维)是一个免费的云监控平台,在这里,不但能够帮助你完美实现自动化实时对IT进行监测管理,同时支持云和微信平台远程管理,让你可以随时随地快速管理运维,而且拥有着一体化ITOSS管理,充分覆盖全部网络与服务器,更支持Windows和Linux双重部署,给你最优质的服务体验,当然了,这款软件简单易用,还有着极为完善的技术支持服务,不限时间不限规模不限功能,满足你多样化的各种运维需求。

软件特色
一体化管理
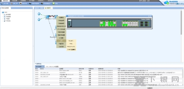
WeADMIN ITOSS基于OSGi动态组件架构,全WEB中文界面,快速部署、操作简单易用,多功能模块无缝集成一体。实现自动化实时对IT的监测管理,智能化知识经验大数据分析系统、故障分析系统、问题逻辑判断系统、用户使用行为预测系统、网络健康分析系统等,以及绚丽壮观的展示、精细化的报表等。
云平台 + 微信App
WeADMIN提供CLOUD云监控远程平台和基于微信的移动的新一代免费IT运维平台。云平台只需要1个账号就能独享1000+监测器服务;手机用户关注微信公众号WeADMIN后,绑定CLOUD云平台账户即可通过微信随时随地管理IT系统。并且支持用户架构自己的公、私云服务,以及用户自己的微信公众号服务。
软件、在线服务免费
成熟稳定的系统,坚持创新文化,开放、互动模式,产品完全免费,并有在线客服、官方Q Q群、官方论坛全免费在线、售后服务沟通渠道,积极响应用户、快速解决问题、提供在线指导支持无后顾之忧。这个软件系统也成功的部署在大型用户(中国移动南方基地、中国电信音乐基地等)。

软件优势
最新技术: 成熟稳定,界面飞快,正在被中国移动南方基地这样高大上用户使用的系统
功能强大:一体化ITOSS管理,Web界面, 覆盖网络,服务器、应用、资产和服务管理,简单易用,支持Windows和Linux部署
软件免费:软件不限时间,不限规模,不限功能,完善的技术支持服务
移动平台:随时随地管理运维,支持云和微信平台远程管理,关注WeADMIN公共账户就可以管理运维
使用简单:云平台,下载安装(1.99MB),十分方便、5分钟搞定




























共有 0条评论